Metainformationen zur Seite
  •  

Dies ist eine alte Version des Dokuments!


3D-Objekt erstellen

Thema: 3D-Objekt erstellen in Blender bzw FreeCAD
Bereich: Grafiken druckbar machen

«focus» Vector GrafikFreeCADBlenderMeshBitmap EditorInkscapeBitmap GrafikClean BitmapSlicer

Programme

Allgemeines

Um eine Vektor-Grafik in ein 3D-Modell umzuwandeln bzw. als solches zu verwenden sind noch weitere vorbereitende Schritte durchzuführen:

  • Grafik importieren und evtl. durch den Import entstandene Fehler korrigieren
  • Grafik aufbereiten (Pfade kombinieren, Flächen hinzufügen, …)
  • Grafik konvertieren

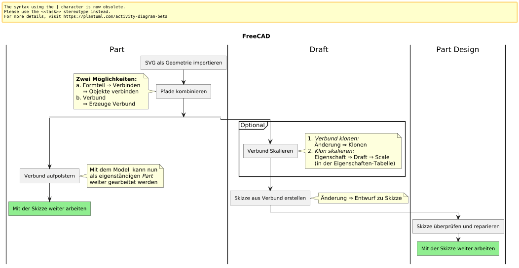
FreeCAD


@startuml
skinparam dpi 80
title FreeCAD
|Part|
:SVG als Geometrie importieren]
:Pfade kombinieren]
note left
**Zwei Möglichkeiten:**
a. Formteil ⇒ Verbinden
⇒ Objekte verbinden
b. Verbund
⇒ Erzeuge Verbund
end note
split
:Verbund aufpolstern]
note right
Mit dem Modell kann nun
als eigenständigen //Part//
weiter gearbeitet werden
end note
#LightGreen:Mit der Skizze weiter arbeiten]
detach
split again
|Draft|
partition Optional {
:Verbund Skalieren]
note right
# //Verbund klonen://
Änderung ⇒ Klonen
# //Klon skalieren://
Eigenschaft ⇒ Draft ⇒ Scale
(in der Eigenschaften-Tabelle)
end note
}
:Skizze aus Verbund erstellen]
note right
Änderung ⇒ Entwurf zu Skizze
end note

|Part Design|
:Skizze überprüfen und reparieren]
#LightGreen:Mit der Skizze weiter arbeiten]
detach
end split
@enduml

Anleitung in Textform

Blender

BlenderThis syntax is deprecated, you must add <<#LightGreen>> at the end of the line, after the ';'BlenderObject ModeSVG importieren]note rightFile ⇒ Import ⇒ Scalable Vector Grahics (.svg)end note:Select All <A>Skaliere x100]    }-> konvertiere zu "Mesh"Edit ModeVertex SelectObject ModeFlächen erzeugen]note rightObject Data Properties⇒ "2D" und "Fill Mode = Both"end note}-> konvertiere zu "Mesh"Object ModeEdit ModeVertex SelectSelect All <A>Merge Vertexes]:Limited Dissolve]}}-> konvertiere zu "Curve"Object ModeEdit ModeMit der Skizze weiter arbeiten]-> z.B. bei StempelVertex SelectSelect All <A>Extrude Z -0.2 ( [E] → [Z] → [0.2] → [-] )]:Extrude Z -2.0 ( [E] → [Z] → [2] → [-] )]}partition Edge Select #LightCyan {:Shrink/Fatten um 0.02 ([ALT+S])]:Untere Ebene auf Z0 ziehen ( [S] → [Z] → [0] )]}partition Edge Select {:Select All <A>Face ⇒ Triangulate Faces]:Limited Dissolve]}} :...Object ModeCurveMesh

Anleitung in Textform

Artikel Info
BeschreibungGrafiken druckbar machen
Stand
In Arbeit
Version24.0330
Kategorien

Anleitung

,

CAD

,

FDM-Druck

,

SLA-Druck

Diskussion

Geben Sie Ihren Kommentar ein. Wiki-Syntax ist zugelassen:
Bitte übertragen Sie die Buchstaben in das Eingabefeld.